다양한 모임에 참여해 취미와 관심사를 공유하고, 실시간으로 소통할 수 있는 채팅 기반 서비스
![]() |
![]() |
![]() |
![]() |
|---|
- 개발 인원: iOS 3명 Back-End 1명
- 개발 기간: 24.11.01 ~ 24.12.17 (6주)
- 최소 버전: iOS 16.0
- 🎨 View Drawing:
SwiftUI - 🏛️ Architecture:
TCA (The Composable Architecture) - ♻️ Asynchronous:
Swift Concurrency - 📡 Network:
AlamofiresocketIO - 📦 DB:
RealmSwift - 🍎 Apple Framework:
PhotosUI - 🎸 기타:
SwiftLint
- 회원가입, 로그인, 소셜 로그인 기능
- 모임 참여 및 생성
- 모임 둘러보기 및 검색
- 모임 내 그룹 채팅
- 일대일 채팅
Git Flow에서release,hotfix브랜치를 제거한 형태로 사용- 각 기능은 별도의
feature브랜치에서 개발되고,develop브랜치에서 통합하여 테스트 - 이로써 서로의 작업에 영향받지 않고 개발을 진행하며, 충돌 최소화 가능
- 안정적인
main브랜치 유지: 검증된 코드만main브랜치에 병합 및 항상 배포 가능한 상태 유지
- PR Template
- Issue Template
- Commit Convention -
Karma Convention - Code Convention -
swiftLint
- State가 Reducer를 통해서만 업데이트되고, View에서는 변경될 수 없도록 하여
단방향 아키텍처 구현 - 데이터 변경이 예측 가능, 상태변화를 추적하기 쉬움
- 각각의 요소가 독립적으로 동작하기에 확장성과 유지 보수가 용이하고 Testable 함
- 협업 시 일관적인 코드 스타일을 유지하기 위해 TCA를 적용
- 트리 기반과 스택 기반 Navigation을 함께 활용한 내비게이션 구현
tree-based: 모달, 얼럿, 액션 시트 등의 pop-up 방식의 화면 전환에 활용stack-based: NavigationStack을 통한 push-pop 방식의 화면 전환에 활용
- DB, API, 소켓 순서로 Data 핸들링
- 채팅 뷰 진입 시 DB에서 채팅 정보 Fetch
- DB의 마지막 Date 기준으로 API 호출
- 소켓 연결하여 Data 수신
- DB에 저장된 데이터 기반으로 뷰에 표현
- API 통신을 통해 채팅 전송
- OnAppear 시점에 소켓을 연결하고 OnDisappear 시점에 소켓 연결 해제
- scenePhase를 사용하여 Background 진입 시 소켓 연결 해제, Active 진입 시 소켓 재연결
- AsyncStream의 Continuation을 사용한 Data 전달
- Generic을 활용하여 열거형으로 정의된 케이스에 따라 소켓 매니저 객체 재사용
- Result 타입을 활용한 에러 핸들링
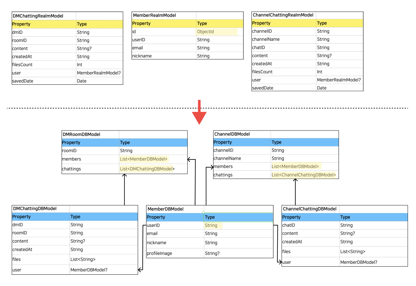
- 채팅방 모델(ChannelDBModel/DMRoomDBModel) 내에 멤버와 채팅 메시지를 리스트(List<> 구조)로 포함시켜 데이터를 효율적으로 저장 및 조회 가능
- 데이터베이스 관련 로직을 Dependency로 분리하여 SRP를 준수하고, Reducer와의 결합도를 낮춤
- NSCache를 사용한 메모리 캐싱
- 50MB 제한
- 이미지 API 통신 시 저장
- FileManager를 사용한 디스크 캐싱
- 500MB 제한
- DB 저장 시 저장
- 용량 제한 시 캐시 파일의 접근 시간을 기록하여
LRU 전략을 통해 관리
- 재귀 함수를 통해 토큰 갱신 성공 시 기존 네트워크 재호출
- 동일한 StatusCode의 Error 응답을 Decoding하여 에러 핸들링
- 토큰 갱신 실패 시 NotificationCenter를 통한 온보딩 뷰 전환
- ScrollViewReader를 사용하여 채팅 뷰 진입 시와 채팅 갱신 시 자동으로 뷰를 맨 아래로 이동
- 고정된 frame 값 대신 GeometryReader로 크기를 설정하여
다양한 기기 대응 - 라인 제한에 따라 늘어나거나 스크롤되도록 Dynamic한 TextField 구현
- PhotosPicker를 객체 생성 시 선택 가능 개수를 입력받을 수 있도록 커스텀하게 구현하여 여러 뷰에서 재사용 가능
- PhotosPicker에서 선택한 이미지를 UIImage로 변환하고 중복을 제거하여 Binding 된 selectedImages에 반영
- API Response Model -> DB Model -> Present Model
- Response Model을 DB나 뷰에 필요한 present model 데이터로 가공함으로 계층 간 의존성 최소화
- API 모델을 순수하게 유지해서 API 변경 시 대응이 쉬움
- 데이터의 단방향 흐름으로 각 계층 간의 책임이 명확해지고 디버깅이 용이
- DisclosureGroup, Toolbar 등 기본 component를 래핑 하여 기능을 추가하고 재사용성을 높임
- 로그아웃, 토큰 갱신 실패 시 NotificationCenter를 통한 RootView 상태 변화를 관리
- 소켓을 통해 채팅 데이터가 들어올 때 Reducer에서 처리해주기 위해 completionHandler 사용
- 클로저 내에서 state의 값 변경과, action을 send할 수 없는 문제 발생
- AsyncStream을 사용해 소켓 이벤트를 스트림으로 처리함으로써 리듀서와 통합
- 기존의 화면전환은 트리 기반만을 사용
- 홈 -> 채널 채팅 -> 채널 세팅 형태로 연결된 화면 구성
- 기존 트리 기반의
Destination으로 채널 세팅에서 홈으로 직접 이동하려면, 채널 세팅 상태와 채널 채팅 상태를단계적으로 nil로 만드는 상태 변경이 필요하여 구현이 복잡해짐 - 스택 기반의
Path로 변경하여 채널 세팅에서 홈으로 바로 이동하는 경우, 단순히StackState를 비우는 방식으로 복잡한 로직을 명확하게 구현
- 기존 DB 모델에서 채널 채팅과, DM 채팅에 속성으로 있는 멤버를 저장할 때 ObjectId로 새로 생성해 채팅마다 멤버를 저장하게 되어 중복 저장되는 경우가 발생
- 데이터 스키마 최적화를 통해
데이터의 중복을 줄이고 참조를 통해 데이터 모델의 재사용성을 높임 - DMRoomDBModel, ChannelDBModel에 List 형태의 members와 chattings 필드를 추가하여 데이터 그룹화 및 관리 용이
- TCA 공식 문서가 학습 친화적으로 되어있어 배우기에 좋았음
- 소켓 통신을 활용한 실시간 채팅 구현 경험
- 네트워크, DB 등의 공통 모듈을 Dependency로 관리하여 의존성 분리
- 외부 라이브러리(TCA)에 대한 의존성 증가
- 최초 채팅방 진입 시 시간 단축






