2015 Thanksgiving Flight Delays
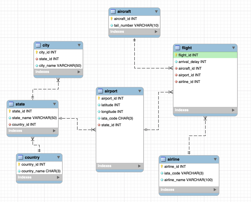
The purpose of this project is to create a database for the Fall 2018 semester for SI664. The dataset for the final project is the 2015 Flight Delay and Cancellations. It comes from kaggle.com and was generated by the U.S. Department of Transportation’s (DOT) of Transportation Statistics. Putting this information into a database would allow users to quickly visualize and search for airlines, airports, specific flight paths and even aircraft types that experience the most significant delays.
Specifically, this project has data from the Thanksgiving holiday November 25-27, 2015.
certifi 2018.11.29
chardet 3.0.4
coreapi 2.3.3
coreschema 0.0.4
defusedxml 0.5.0
Django 2.1.3
django-allauth 0.38.0
django-cors-headers 2.4.0
django-crispy-forms 1.7.2
django-filter 2.0.0
django-rest-auth 0.9.3
django-rest-swagger 2.2.0
django-test-without-migrations 0.6
djangorestframework 3.9.1
idna 2.8
itypes 1.1.0
Jinja2 2.10
MarkupSafe 1.1.1
mysqlclient 1.3.14
oauthlib 2.1.0
openapi-codec 1.3.2
pip 19.0.3
PyJWT 1.7.1
python3-openid 3.1.0
pytz 2018.7
PyYAML 3.13
requests 2.21.0
requests-oauthlib 1.0.0
setuptools 40.6.2
simplejson 3.16.0
six 1.12.0
social-auth-app-django 3.1.0
social-auth-core 2.0.0
uritemplate 3.0.0
urllib3 1.24.1
wheel 0.32.3
