|
3 | 3 | - professor: 김덕수 교수님 |
4 | 4 |
|
5 | 5 | ## Service URL |
6 | | -- https://process-scheduler.link |
| 6 | +- Web |
| 7 | + - https://process-scheduler.link |
| 8 | +- API |
| 9 | + - https://api.process-scheduler.link |
7 | 10 |
|
8 | 11 | ## Developer |
9 | 12 |
|
|
27 | 30 | - [SPN (Shortest-Process-Next)](https://ko.wikipedia.org/wiki/%EC%B5%9C%EB%8B%A8_%EC%9E%91%EC%97%85_%EC%9A%B0%EC%84%A0_%EC%8A%A4%EC%BC%80%EC%A4%84%EB%A7%81) |
28 | 31 | - [SRTN (Shortest-Remaining-Time-Next)](https://ko.wikipedia.org/wiki/%EC%B5%9C%EC%86%8C_%EC%9E%94%EB%A5%98_%EC%8B%9C%EA%B0%84_%EC%9A%B0%EC%84%A0_%EC%8A%A4%EC%BC%80%EC%A4%84%EB%A7%81) |
29 | 32 | - [HRRN (High-Response-Ratio-Next)](https://ko.wikipedia.org/wiki/HRRN_%EC%8A%A4%EC%BC%80%EC%A4%84%EB%A7%81) |
30 | | -- 말년병장 |
| 33 | +- [MN (MalNeon-sergeant)](https://sour-microwave-e23.notion.site/1bb774fd863d4763b9286f4b3fdb7dab) |
31 | 34 |
|
32 | 35 | </details> |
33 | 36 |
|
|
65 | 68 | <summary> SRTN </summary> |
66 | 69 |
|
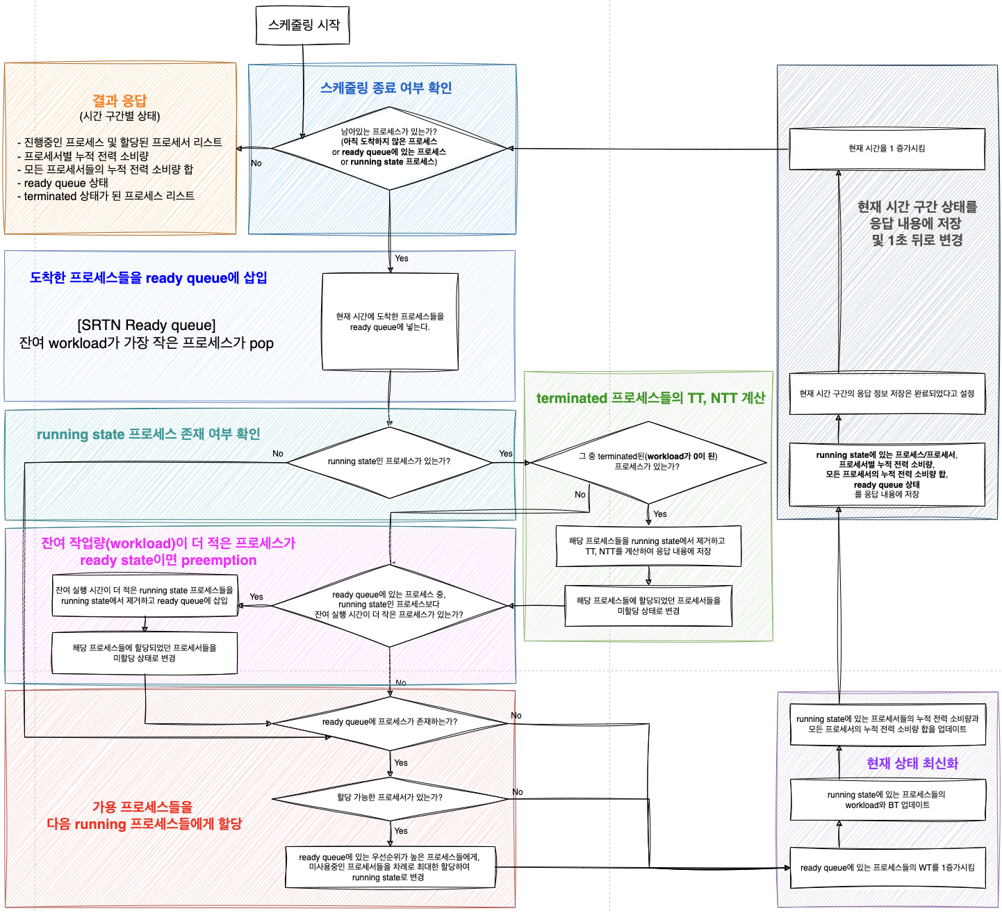
67 | 70 | ### SRTN (Shortest-Remaining-Time-Next) |
68 | | - |
| 71 | + |
| 72 | + |
69 | 73 |
|
70 | 74 | </details> |
71 | 75 |
|
|
78 | 82 |
|
79 | 83 | </details> |
80 | 84 |
|
| 85 | +<details> |
| 86 | + |
| 87 | +<summary> MN </summary> |
| 88 | + |
| 89 | +### MN (MalNeon-sergeant) |
| 90 | + |
| 91 | + |
| 92 | +</details> |
| 93 | + |
81 | 94 | ## API Specification |
82 | 95 |
|
83 | 96 | <details> |
|
92 | 105 | - **arrivalTime** |
93 | 106 | - **workload** |
94 | 107 | #### Processors |
95 | | -- `1 <= processors.size() <= 4` |
| 108 | +- `1 <= processors.size() <= 15` |
96 | 109 | - 프로세서별 property |
97 | 110 | - **name** |
98 | 111 | - **core** |
|
236 | 249 | "processorPowerConsumptions": [ |
237 | 250 | { |
238 | 251 | "processorName": "Core1", |
239 | | - "totalPowerConsumption": 7.3999999999999995 |
| 252 | + "totalPowerConsumption": 7.4 |
240 | 253 | } |
241 | 254 | ], |
242 | 255 | "totalPowerConsumption": 7.4, |
|
264 | 277 | "processorPowerConsumptions": [ |
265 | 278 | { |
266 | 279 | "processorName": "Core1", |
267 | | - "totalPowerConsumption": 21.200000000000003 |
| 280 | + "totalPowerConsumption": 21.2 |
268 | 281 | } |
269 | 282 | ], |
270 | | - "totalPowerConsumption": 21.200000000000003, |
| 283 | + "totalPowerConsumption": 21.2 |
271 | 284 | "readyQueue": [], |
272 | 285 | "terminatedProcesses": [ |
273 | 286 | { |
|
276 | 289 | "burstTime": 7, |
277 | 290 | "waitingTime": 11, |
278 | 291 | "turnaroundTime": 18, |
279 | | - "normalizedTurnaroundTime": 2.5714285714285716 |
| 292 | + "normalizedTurnaroundTime": 2.57 |
280 | 293 | } |
281 | 294 | ] |
282 | 295 | }, |
|
292 | 305 | "processorPowerConsumptions": [ |
293 | 306 | { |
294 | 307 | "processorName": "Core1", |
295 | | - "totalPowerConsumption": 21.200000000000003 |
| 308 | + "totalPowerConsumption": 21.2 |
296 | 309 | } |
297 | 310 | ], |
298 | | - "totalPowerConsumption": 21.200000000000003, |
| 311 | + "totalPowerConsumption": 21.2, |
299 | 312 | "readyQueue": [], |
300 | 313 | "terminatedProcesses": [ |
301 | 314 | { |
|
321 | 334 |
|
322 | 335 |  |
323 | 336 |
|
| 337 | + |
| 338 | + |
324 | 339 | </details> |
325 | 340 |
|
326 | 341 | ## Tech Stack & Infra |
|
0 commit comments