Some websites embed media from other providers: videos, reviews/ratings, ads, etc. Embedded content providers get IVT abuse and would like to limit the damage by rate limiting the requests from clients. Working with anonymous users, they can't rely on a 1p cookie alone fro rate limiting: abusers will create fresh identities by deleting browsing data.
User actions could be limited by requiring a PST redemption every time an action is made, and limiting PST issuance. PST issuance can be made by the same embedded content provider based on user activity on other websites.
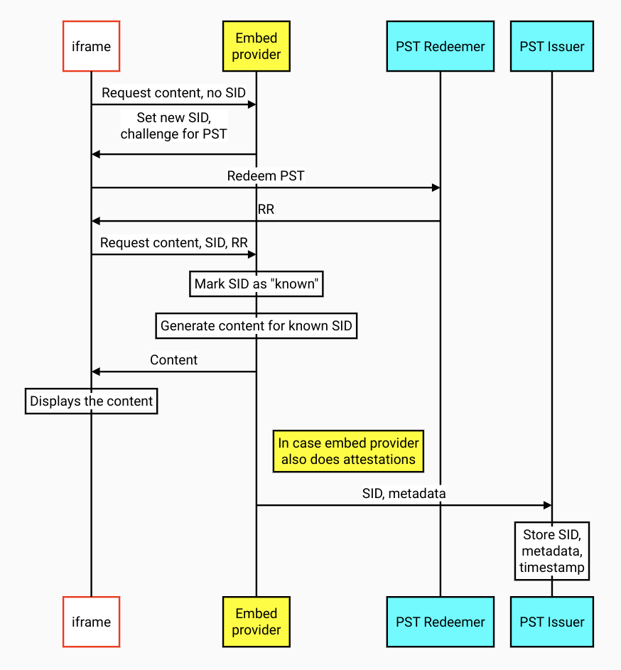
Here's an example use case. Embed uses SID cookie to join actions performed by the same client on the same website.
- Embed in website sees a repeat visitor, SID cookie is present.
- Embed provider responds with content for the client.
- Embed logs the interaction with a timestamp to their PST Issuer.
- Embed javascript code requests PSTs.
- PST Issuer runs interaction analysis, and possibly returns PSTs.
Analysis can evolve to stay ahead of abusive users adaptation. It could involve things like lengths of browsing sessions - screen time - over multiple days, to drive up the cost of synthetic traffic.
Whan a new user visits website B for the first time, and the embed provider doesn't get SID cookie. Embed provider doesn't know whether it's a new user (and possibly a bot with a clean browser) or a user with a long history who's just not been on this website before.
Embed javascript sends a request with PST if there is a PST from embed provider's Issuer. If a PST is redeemed successfully, the new client is treated like a user with a long history elsewhere. Client is less likely to be a malicious actor. For example, their likes and ratings don't get quietly ignored.
Client identity creation requires a PST to be redeemed. It is rate limited by issuing PSTs only after a substantial amount of interaction between the user and another website that contains content from this embed provider. Client identities can still be created in excess of the limit, but embed provider would treat them as either bots or brand new users, and either present a CAPTCHA or assign zero value to their interaction.
As detection algorithms evolve, PST Issuer can try new versions and pass version number in PST metadata. Any uncaught abuse, when detected later, can be reported with the algorithm version for debuggability feedback.
A PST Issuer can be shared among multiple embed providers, if they are willing to help each other and trust each other.
Shared Storage API is designed for similar cross-site information sharing, and would allow an embed provider to compose user interaction history across multiple websites. Shared Storage API should be easier to use: all data is stored on device, eliminating the need for server-side storage and analysis.
On the other hand, Stared Storage API is much less defensible, for the same reasons. With all storage and processing happening in a browser, there is no way for a website to establish that the initial user trust has been calculated correctly, based on correct inputs.
Shared Storage API allows for very limited data exfiltration via window.sharedStorage.selectURL(), and no provision for data integrity proof, like a signature in a cookie. A malicious actor can spoof the stored data that goes into the choice of URL, or override the choice of the URL. Malicious actors can also share their shared storage state, effectively cloning good known user profiles.
Server-side user history storage and analysis should resist cloning, spoofing and other forms of client-side abuse. Cloned profiles would share the same client identity, and PST issuance rate would be divided between them.

