Workflow diagram (flowchart) #2
talmurshidi
started this conversation in
Ideas
Replies: 1 comment 1 reply
-
Beta Was this translation helpful? Give feedback.
1 reply
Sign up for free
to join this conversation on GitHub.
Already have an account?
Sign in to comment
Uh oh!
There was an error while loading. Please reload this page.
-
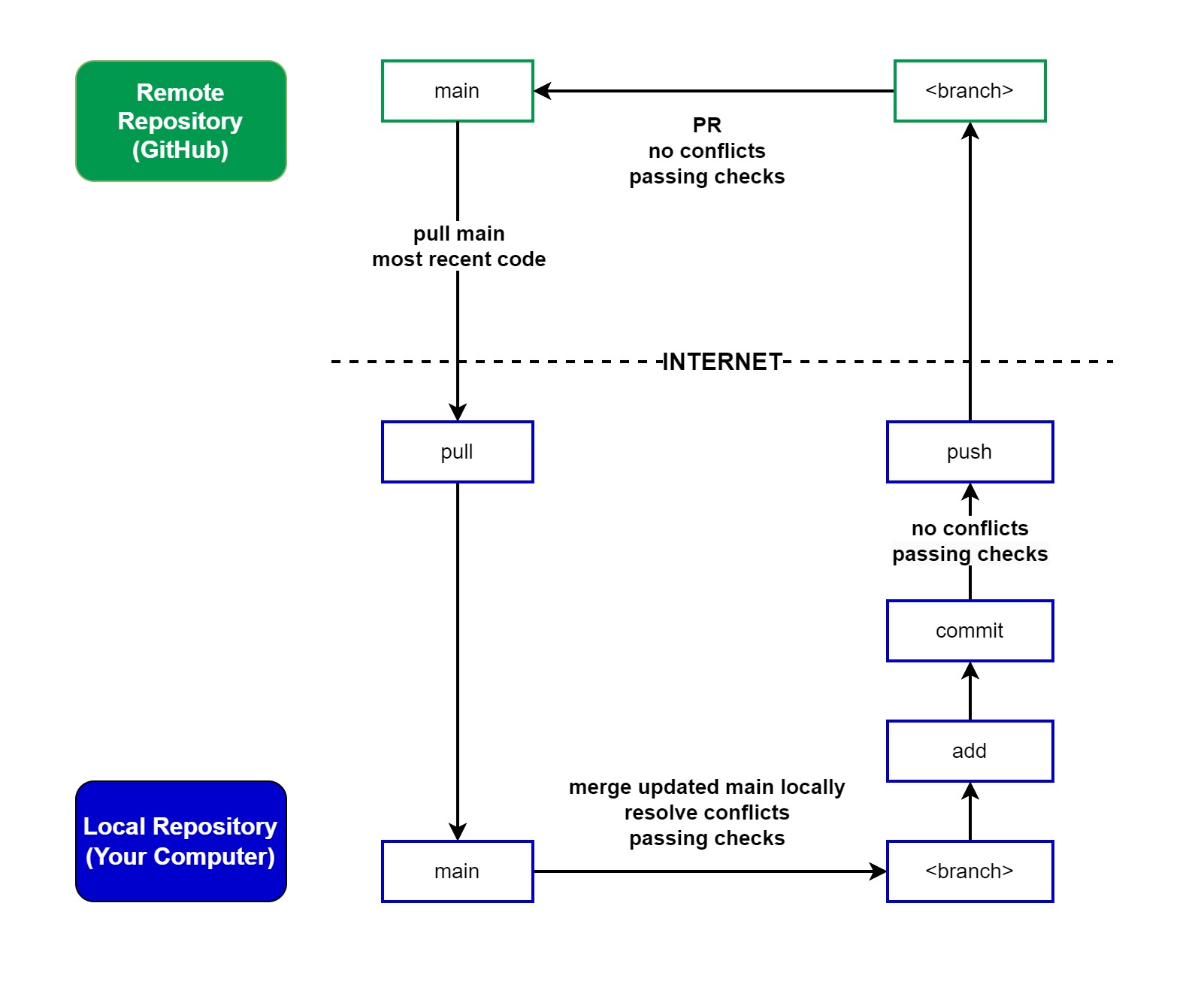
Motivation
I have noticed that the learners are struggling of understanding the workflow of starting an issue till it is solved, maybe the problem they need diagrams and flowchart along with the theory explanation of Workflow Module, so I decided to draw a flowchart for workflow module. I would like to make the self-learning is easy for the learners. I would like to thank Evan Cole @colevandersWands for the inspiration.
Workflow
Definition
Feedback
I appreciate your feedback to improve and enhance the flowchart. Also, you can correct English notes. You will find the images of workflow flowcharts along with the source to make it easy for you to update the flowchart to illustrate your idea then you can share a new link.
Abstract workflow diagram
Abstract workflow diagram source
Detailed workflow diagram
Detailed workflow diagram source
Thank you in advanced
Beta Was this translation helpful? Give feedback.
All reactions